5. SPV轻节点技术方案
5.1. 概述
5.1.1. SPV轻节点
SPV项目是ChainMaker的SPV轻节点,主要有两种模式,一种是spv模式,该模式支持ChainMaker(v2.0.0)和Fabric(v1.4.0+)两种链类型,该模式下将同步区块头及部分其他数据并通过同步的数据实现交易有效性的验证;
另一种是light模式,该模式仅支持ChainMaker(v2.0.0),该模式下将同步区块头以及同组织内的交易信息,并支持用户注册回调,在区块被提交至本地数据库后执行。
spv模式下具有如下功能:
实现对多链的区块头及部分其他数据的同步,且可对外提供交易存在性及有效性证明。
可独立部署获取业务链的数据,并提供交易存在性及有效性证明服务。
可作为组件集成进其他模块,调用启动以获取业务链的数据,并提供交易存在性及有效性证明。
light模式下具有如下功能:
实现对多链的区块及同组织内用户交易的同步功能。
可独立部署获取业务链的数据,并对外提供区块以及交易信息的查询功能,以及交易转发的功能。
可作为组件集成进其他模块,并支持用户注册回调,在区块被提交至本地数据库后执行。
快速部署和使用示例,请按如下链接内容进行:
部署使用文档
5.2. 节点类型
| 节点类型 | 同步数据类型 | 是否参与共识 | 是否验证区块 | 是否执行交易 | 是否可接收执行类交易 | 是否可接收查询类交易 |
|---|---|---|---|---|---|---|
| 共识节点 | 区块 | 是 | 是 | 是 | 是 | 是 |
| 同步节点 | 区块 | 否 | 是 | 是 | 是 | 是 |
| SPV | 区块头 | 否 | 是 | 否 | 是 | 是 |
| Light | 区块、同组织交易 | 否 | 是 | 否 | 是 | 是 |
5.3. 设计思路
5.3.1. SPV轻节点模块设计
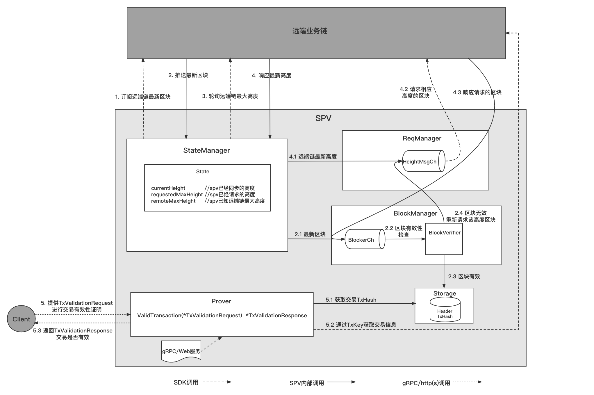
在SPV轻节点中,主要包含StateManager、ReqManager、BlockManager、Prover、Storage模块,各模块作用主要如下:
StateManager模块:状态管理模块,主要作用是订阅远端链最新区块、轮询远端链的最新区块高度。
ReqManager模块:请求管理模块,主要作用是请求spv未同步过来的区块、请求BlockManager模块验证不合法的区块。
BlockManager模块:区块管理模块,主要作用是验证区块有效性、并持久化有效区块的区块头和交易信息(若有)。
Prover模块:证明器模块,主要作用是对Client提供交易存在性和有效性证明服务(light模式下,只能验证同组织内的交易)。
Storage模块:存储模块,主要作用是存储同步的区块中的区块头及交易信息(若有)。
5.3.2. 主要流程
5.3.2.1. SPV轻节点主要流程
SPV轻节点主要功能为同步区块头及同组织内的交易信息,并提供交易存在性和有效性证明,下图描述了主要功能的流程:

区块同步流程:
StateManager订阅远端业务链最新区块;
StateManager获取远端业务链最新区块;
2.1 若最新区块高度大于spv当前区块高度(currentHeight),则BlockManager处理该区块,否则丢弃;
2.2 BlockManager检验区块的有效性;
2.3 区块有效,存储区块头和区块中同组织内的交易信息(若有);
2.4 区块无效,通过ReqManager重新请求该高度区块;StateManager轮询远端链最新高度;
StateManager获取远端链最新高度;
4.1 若最新高度大于spv本地区块高度(localHeight),则ReqManager处理该高度信息,否则丢弃;
4.2 ReqManager请求相应高度的区块;
4.3 ReqManager获取到相应高度的区块,并交给BlockManager处理;
交易存在性和有效性验证流程:
5. Client提供TxValidationRequest,调用Prover中的ValidTransaction接口进行交易有效性证明;
5.1 Prover从本地通过TxKey获得交易Hash;
5.2 Prover调用SDK通过TxKey获得交易实体;
5.3 Prover比对TxValidationRequest中的交易信息和交易实体中的信息,以及交易Hash是否一致,判断交易存在性和有效性;
5.4. 参数配置
5.4.1. SPV轻节点配置参数
spv.yml 配置文件如下:
注意:SPV轻节点配置文件中的路径请使用绝对路径。
# 链配置
chains:
# 类型,当前仅支持(ChainMaker_Light,ChainMaker_SPV,Fabric_SPV)三种类型
- chain_type: "ChainMaker_Light"
# 链ID
chain_id: "chain1"
# 同步链中节点区块最新高度信息的时间间隔,单位:毫秒
sync_interval: 10000
# 并发请求区块的数量
concurrent_nums: 100
# sdk配置文件路径
sdk_config_path: "/release_path/config/chainmaker/chainmaker_sdk.yml"
# 类型,当前仅支持(ChainMaker_Light,ChainMaker_SPV,Fabric_SPV)三种类型
- chain_type: "ChainMaker_SPV"
# 链ID
chain_id: "chain1"
# 同步链中节点区块最新高度信息的时间间隔,单位:毫秒
sync_interval: 10000
# 并发请求区块的数量
concurrent_nums: 100
# sdk配置文件路径
sdk_config_path: "/release_path/config/chainmaker/chainmaker_sdk.yml"
# 类型,当前仅支持(ChainMaker_Light,ChainMaker_SPV,Fabric_SPV)三种类型
- chain_type: "Fabric_SPV"
# 链ID
chain_id: "mychannel"
# 同步链中节点区块最新高度信息的时间间隔,单位:毫秒
sync_interval: 10000
# 并发请求区块的数量
concurrent_nums: 100
# sdk配置文件路径
sdk_config_path: "/release_path/config/fabric/fabric_sdk.yml"
# fabric特有的配置项,其他类型的链不需要配置
fabric_extra_config:
# 节点列表
peers:
- peer: "peer0.org1.example.com"
- peer: "peer1.org1.example.com"
# grpc配置
grpc:
# grpc监听网卡地址
address: 127.0.0.1
# grpc监听端口
port: 12345
# 是否开启tls验证
enable_tls: false
security:
# 是否开启CA验证
ca_auth: false
# ca文件
ca_file:
- "/release_path/config/tls/ca.pem"
# tls证书文件
cert_file: "/release_path/config/tls/server.pem"
# tls私钥文件
key_file: "/release_path/config/tls/server.key"
# web配置
web:
# web服务监听网卡地址,http或https由${enable_tls}参数判断,无需配置
address: 127.0.0.1
# web监听端口
port: 12346
# 是否开启tls验证
enable_tls: false
security:
# 是否开启CA验证
ca_auth: false
# ca文件
ca_file:
- "/release_path/config/tls/ca.pem"
# tls证书文件
cert_file: "/release_path/config/tls/server.pem"
# tls私钥文件
key_file: "/release_path/config/tls/server.key"
# 存储配置
storage:
# 存储类型,当前仅支持leveldb类型
provider: "leveldb"
# leveldb的详细配置
leveldb:
# leveldb的存储路径
store_path: "/release_path/data/spv_db"
# leveldb写入Buffer大小,单位:MB
write_buffer_size: 32
# leveldb布隆过滤器的bit长度
bloom_filter_bits: 10
# 日志配置,用于配置日志的打印
log:
# 日志打印级别
log_level: "INFO"
# 日志文件路径
file_path: "/release_path/log/spv.log"
# 日志最长保存时间,单位:天
max_age: 365
# 日志滚动时间,单位:小时
rotation_time: 1
# 是否展示日志到终端,仅限于调试使用
log_in_console: false
# 是否打印颜色日志
show_color: true
5.4.2. ChainMaker SDK配置文件
chainmaker_sdk.yml 配置文件如下:
注意:SDK配置文件中的路径请使用绝对路径。节点地址中的端口是ChainMaker的RPC端口。私钥和证书配置请按照
spv或light模式的不同选择对应的私钥和证书路径。
chain_client:
# 链ID
chain_id: "chain1"
# 组织ID
org_id: "wx-org1.chainmaker.org"
# 客户端用户私钥路径(如果是ChainMaker_SPV类型,此处请配置为Client私钥,如果是ChainMaker_Light类型,此处请配置为Light私钥,下面另外三项配置同理)
user_key_file_path: "/release_path/config/chainmaker/crypto-config/wx-org1.chainmaker.org/user/client1/client1.tls.key"
# 客户端用户证书路径
user_crt_file_path: "/release_path/config/chainmaker/crypto-config/wx-org1.chainmaker.org/user/client1/client1.tls.crt"
# 客户端用户交易签名私钥路径
user_sign_key_file_path: "/release_path/config/chainmaker/crypto-config/wx-org1.chainmaker.org/user/client1/client1.sign.key"
# 客户端用户交易签名证书路径
user_sign_crt_file_path: "/release_path/config/chainmaker/crypto-config/wx-org1.chainmaker.org/user/client1/client1.sign.crt"
nodes:
- # 节点地址,格式为:IP:端口,端口是ChainMaker中的RPC端口
node_addr: "127.0.0.1:12301"
# 节点连接数
conn_cnt: 10
# RPC连接是否启用双向TLS认证
enable_tls: true
# 信任证书池路径
trust_root_paths:
- "/release_path/config/chainmaker/crypto-config/wx-org1.chainmaker.org/ca"
- "/release_path/config/chainmaker/crypto-config/wx-org2.chainmaker.org/ca"
# TLS hostname
tls_host_name: "chainmaker.org"
- # 节点地址,格式为:IP:端口,端口是ChainMaker中的RPC端口
node_addr: "127.0.0.1:12302"
# 节点连接数
conn_cnt: 10
# RPC连接是否启用双向TLS认证
enable_tls: true
# 信任证书池路径
trust_root_paths:
- "/release_path/config/chainmaker/crypto-config/wx-org1.chainmaker.org/ca"
- "/release_path/config/chainmaker/crypto-config/wx-org2.chainmaker.org/ca"
# TLS hostname
tls_host_name: "chainmaker.org"
archive:
# 数据归档链外存储相关配置
type: "mysql"
dest: "root:123456:localhost:3306"
secret_key: xxx
rpc_client:
# grpc客户端最大接受容量(MB)
max_receive_message_size: 32
5.4.3. Fabric SDK配置文件
fabric_sdk.yml 配置文件如下:
注意:SDK配置文件中的路径请使用绝对路径。
# 版本
version: 1.0.0
# client配置
client:
# 客户端默认使用的组织
organization: Org1
logging:
# sdk日志级别
level: info
tlsCerts:
systemCertPool: false
client:
# 用户TLS私钥路径
key:
path: /release_path/config/fabric/crypto-config/peerOrganizations/org1.example.com/users/User1@org1.example.com/tls/client.key
# 用户TLS证书路径
cert:
path: /release_path/config/fabric/crypto-config/peerOrganizations/org1.example.com/users/User1@org1.example.com/tls/client.crt
# 通道信息
channels:
# 通道名
mychannel:
# peer节点列表
peers:
# peer节点名
peer0.org1.example.com:
endorsingPeer: true
chaincodeQuery: true
ledgerQuery: true
eventSource: true
peer1.org1.example.com:
endorsingPeer: true
chaincodeQuery: true
ledgerQuery: true
eventSource: true
# 组织信息
organizations:
# 组织名
org1:
# 组织mspId
mspid: Org1MSP
# 该组织下的节点列表
peers:
- peer0.org1.example.com
- peer1.org1.example.com
# 组织用户
users:
# 用户名,固定为user
user:
# 用户私钥路径
key:
path: /release_path/config/fabric/crypto-config/peerOrganizations/org1.example.com/users/User1@org1.example.com/msp/keystore/8cc7e53b2b2f3095b985139f667b260988afa3dad2c0ff24cb9e45fb93d77970_sk
# 用户证书路径
cert:
path: /release_path/config/fabric/crypto-config/peerOrganizations/org1.example.com/users/User1@org1.example.com/msp/signcerts/User1@org1.example.com-cert.pem
# 节点信息
peers:
# peer节点名
peer0.org1.example.com:
# peer节点url
url: grpcs://localhost:7051
grpcOptions:
# peer节点TLS中的SNI,使用节点名
ssl-target-name-override: peer0.org1.example.com
keep-alive-time: 0s
keep-alive-timeout: 20s
keep-alive-permit: false
fail-fast: false
allow-insecure: false
# TLS CA证书路径
tlsCACerts:
path: /release_path/config/fabric/crypto-config/peerOrganizations/org1.example.com/tlsca/tlsca.org1.example.com-cert.pem
# peer节点名
peer1.org1.example.com:
# peer节点url
url: grpcs://localhost:8051
grpcOptions:
# peer节点TLS中的SNI,使用节点名
ssl-target-name-override: peer1.org1.example.com
keep-alive-time: 0s
keep-alive-timeout: 20s
keep-alive-permit: false
fail-fast: false
allow-insecure: false
# TLS CA证书路径
tlsCACerts:
path: /release_path/config/fabric/crypto-config/peerOrganizations/org1.example.com/tlsca/tlsca.org1.example.com-cert.pem
entityMatchers:
peer:
- pattern: (\w*)peer0.org1.example.com(\w*)
mappedHost: peer0.org1.example.com
- pattern: (\w*)peer1.org1.example.com(\w*)
mappedHost: peer1.org1.example.com
5.5. 接口说明
5.5.1. gRPC接口
独立部署时,提供交易存在性和有效性证明服务的grpc接口
type RpcProverServer interface {
ValidTransaction(context.Context, *TxValidationRequest) (*TxValidationResponse, error)
}
其中*api.TxValidationRequest结构如下:
type TxValidationRequest struct {
ChainId string // 链ID
BlockHeight int64 // 交易所在区块高度
Index int32 // 交易索引
TxKey string // 交易ID
ContractData *ContractData // 交易调用的合约数据
Timeout int64 // 超时时间,单位:ms
Extra []byte // 预留扩展字段
}
type ContractData struct {
Name string // 合约名称
Version string // 合约版本
Method string // 合约方法名
Params []*KVPair // 合约方法参数
Extra []byte // 预留扩展字段
}
type KVPair struct {
Key string // 参数名称
Value []byte // 参数值
}
其中*api.TxValidationResponse结构如下:
type TxValidationResponse struct {
ChainId string // 链ID
TxKey string // 交易ID
Code Code // 状态码,0表示Unknown,1表示为有效的交易Valid; 1表示为无效的交易Invalid
Message string // 提示信息
}
5.5.2. 内部接口
SPV为了适配更多的链,在实现时进行了接口抽象。因此,在适配不同链时需要对内部接口进行针对性实现。
包装类型接口
// 包装区块的接口
type Blocker interface {
// 区块头接口
Header
// 返回区块头
GetBlockHeader() Header
// 返回区块中同组织内交易
GetTransaction() []Transactioner
// 返回区块中的扩展数据,在light模式下返回交易读写集信息
GetExtraData() interface{}
}
type Header interface {
// 返回该区块所在链的链ID
GetChainId() string
// 返回该区块的前置区块哈希值
GetPreHash() []byte
// 返回该区块中的交易默克尔树根哈希
GetTxRoot() []byte
// 返回该区块的高度值
GetHeight() uint64
// 返回该区块的哈希值
GetBlockHash() []byte
}
// 包装交易的接口
type Transactioner interface {
// 返回交易状态码
GetStatusCode() int32
// 返回交易哈希值
GetTransactionHash() ([]byte, error)
// 返回该交易所调用合约的名称
GetContractName() (string, error)
// 返回该交易所调用合约的方法名
GetMethod() (string, error)
// 返回该交易所调用合约方法的参数
GetParams() ([]interface{}, error)
// 返回交易中的扩展字段,在light模式下返回该交易读写集信息
GetExtraData() (interface{}, error)
}
SDK适配器接口
// 各链sdk需要实现的接口
type SDKAdapter interface {
// 订阅最新区块
SubscribeBlock() (chan common.Blocker, error)
// 查询远端链高度
GetChainHeight() (uint64, error)
// 通过高度获取区块
GetBlockByHeight(blockHeight uint64) (common.Blocker, error)
// 通过交易ID获取交易
GetTransactionByTxKey(txKey string) (common.Transactioner, error)
// 获取远端链配置信息
GetChainConfig() (*protogo.RemoteConfig, error)
// 停止sdk的链接并释放链接资源
Stop() error
}
编解码接口
// 编解码接口
type Coder interface {
// 生成待落库的区块数据
GenerateBlockData(header common.Header) (*storage.BlockData, error)
// 反序列化区块头
DeserializeBlockHeader(headerBz []byte) (common.Header, error)
// 根据区块中的交易生成交易数据,TransactionData中包括TxHashMap、TxBytesMap、ExtraDataMap
GenerateTransactionData(blocker common.Blocker) (*storage.TransactionData, error)
// 反序列化交易
DeserializeTransaction(transactionBz []byte, extraDataBz []byte) (common.Transactioner, error)
}
验证器接口
// 验证区块有效性接口
type Verifier interface {
// 验证同步过来的区块的有效性
ValidBlock(blocker common.Blocker, preBlockHash []byte) error
}
证明器接口
// 交易有效性证明接口
type Prover interface {
// 验证交易存在性和有效性
VerifyTransaction(request *api.TxValidationRequest) error
}