2. 预言机服务技术方案

2.1. 概述

长安链·预言机v1.0.0_alpha版本是一种中心化的可分布式部署的预言机,为长安链链上、链下数据的交互提供了一个桥梁。用户可以通过智能合约调用来获取链下的接口数据、指定的数据库数据、VRF(可验证随机数数据)以及借助智能合约做跨链数据的查询,同时也提供了注册查询topic/按照topic查询的功能以简化用户使用。

2.2. 设计

2.2.1. 整体流程

  • 用户在智能合约中调用预言机智能合约中的取数据方法,预言机智能合约校验相应参数,发送相应的链事件

  • 预言机服务监听到链上取数据事件,根据合约中指定的取数据配置,进行数据的获取

  • 预言机服务将取到数据通过调用预言机智能合约方法来将数据回传,预言机智能合约通过回调用户智能合约告知用户数据取到,用户合约做相应业务处理即可
    预言机整体流程

预言机整体流程

2.2.2. 预言机智能合约设计

  • 预言机功能由预言机智能合约提供接口的方式来实现。用户智能合约通过调用接口来获取数据。为方便用户使用,系统提供了复杂查询的订制化功能,可以由管理员来进行查询的订制,简化普通用户的查询。
    预言机智能合约交互

预言机智能合约交互

管理员即为是预言机合约安装人员,如下图为预言机智能合约的鉴权方案
预言机智能合约的鉴权方案

预言机智能合约的鉴权方案

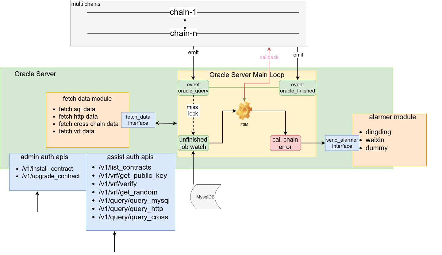
2.2.3. 预言机服务设计

预言机服务整体可以分为四个模块。由监听到的链上预言机智能合约事件进行驱动,各个模块配合运行完成取数据功能。服务将运行中所需数据保存到本地的mysql数据库中。

  • 预言机状态流转模块

  • 取数据模块

  • 预言机接口模块

  • 预言机告警模块
    预言机Server结构

预言机Server结构

2.2.3.1. 预言机表设计

预言机服务将服务运行所需数据存储到了mysql数据库中。

  • 合约表(oracle_contracts)主要记录通过接口安装的预言机合约信息。合约的安装、升级都会写入到表中。预言机服务监听链上的事件需要提供序号,因此在预言机服务处理完相关事件后,也会将事件序号的变化更新到表中

CREATE TABLE  if NOT exists `oracle_contracts`(
  `id` bigint unsigned NOT NULL AUTO_INCREMENT COMMENT '自增id',
  `chain_alias` varchar(128) NOT NULL COMMENT '链别名',
  `chain_id` varchar(128) NOT NULL COMMENT '链id',
  `contract_name` varchar(128) NOT NULL COMMENT '合约名称',
  `contract_version` int NOT NULL DEFAULT '1' COMMENT '合约版本',
  `deployed` tinyint NOT NULL DEFAULT '0' COMMENT '是否部署过,默认为0未部署,1为已经部署',
  `runtime_type` tinyint NOT NULL DEFAULT '6' COMMENT '1 为系统合约;2 为rust; 3 为c++; 4为tinygo; 5为solidity; 6为go',
  `topic_query_start` bigint unsigned NOT NULL COMMENT '订阅“查询事件”的起始位置',
  `topic_finish_start` bigint unsigned NOT NULL COMMENT '订阅“结束事件”的起始位置',
  `created_at` datetime NOT NULL DEFAULT CURRENT_TIMESTAMP COMMENT '创建时间',
  `updated_at` datetime NOT NULL DEFAULT CURRENT_TIMESTAMP ON UPDATE CURRENT_TIMESTAMP,
  PRIMARY KEY (`id`),
  UNIQUE KEY `idx_c_c` (`chain_alias`,`contract_name`)
) ENGINE=InnoDB AUTO_INCREMENT=1 DEFAULT CHARSET=utf8mb4 COLLATE=utf8mb4_general_ci COMMENT='合约情况表格'; 
  • 事件状态表(event_state)记录了从链上监听事件到整个事件流转完整的各个阶段

CREATE TABLE  if NOT exists `event_state`(
  `id` bigint unsigned NOT NULL AUTO_INCREMENT COMMENT '自增id',
  `chain_alias` varchar(128) NOT NULL,
  `request_id` varchar(256) NOT NULL COMMENT '请求id',
  `tx_id` varchar(128) NOT NULL COMMENT '交易id',
  `contract_name` varchar(128) NOT NULL COMMENT '合约名称',
  `state` tinyint NOT NULL DEFAULT '0' COMMENT '0:StateInit ;1:StateFetchDataFailed ; 2: StateFetchDataSucess ; 3:  StateCallbackFailed ; 4:StateCallbackSuccess ; 5:StateResultOnChainSuccess(终止态) ;6:StateCallbackFailedFibnoacci(多次调链失败终止态)',
  `query_type` tinyint NOT NULL DEFAULT '1' COMMENT '查询类型枚举 1:use_http;2:use_db ',
  `query_body` mediumblob NOT NULL COMMENT '具体的查询方案,暂定为序列化后的json字符串',
  `next_fibonacci` bigint unsigned NOT NULL DEFAULT '0' COMMENT '上链失败时候feibonacci重试记录',
  `block_height` bigint unsigned NOT NULL DEFAULT '1' COMMENT '当前事件的区块高度',
  `created_at` datetime NOT NULL DEFAULT CURRENT_TIMESTAMP COMMENT '创建时间',
  `updated_at` datetime NOT NULL DEFAULT CURRENT_TIMESTAMP ON UPDATE CURRENT_TIMESTAMP COMMENT '更新时间',
  PRIMARY KEY (`id`),
  UNIQUE KEY `uniq_s_c_r` (`request_id`) COMMENT '''请求id唯一索引''',
  KEY `updated_state` (`updated_at`,`state`),
  KEY `created_state` (`created_at`,`state`)
) ENGINE=InnoDB AUTO_INCREMENT=1 DEFAULT CHARSET=utf8mb4 COLLATE=utf8mb4_general_ci COMMENT='事件状态表格' ;
  • 预言机取数据返回值存储表(event_result)存储了预言机取到的数据结果

CREATE TABLE if NOT exists `event_result` (
  `request_id` varchar(256) NOT NULL COMMENT '请求id,唯一索引',
  `event_result` mediumblob NOT NULL COMMENT '取到的数据',
  `created_at` datetime NOT NULL DEFAULT CURRENT_TIMESTAMP COMMENT '链id',
  PRIMARY KEY (`request_id`),
  KEY `created_at` (`created_at`)
) ENGINE=InnoDB AUTO_INCREMENT=1 DEFAULT CHARSET=utf8mb4 COLLATE=utf8mb4_general_ci COMMENT='预言机取数据返回值存储表' ;
  • 事件锁表(event_lock)用于协调多个预言机服务实例进行工作

CREATE TABLE if NOT exists `event_lock` (
  `request_id` varchar(256) NOT NULL COMMENT '请求id',
  `locked_version` int NOT NULL DEFAULT '0' COMMENT '锁',
  `updated_at` datetime NOT NULL DEFAULT CURRENT_TIMESTAMP ON UPDATE CURRENT_TIMESTAMP COMMENT '更新时记录',
  PRIMARY KEY (`request_id`) COMMENT '请求id唯一索引',
  KEY `updated_at` (`updated_at`),
  KEY `request_updated` (`request_id`,`updated_at`)
) ENGINE=InnoDB AUTO_INCREMENT=1 DEFAULT CHARSET=utf8mb4 COLLATE=utf8mb4_general_ci COMMENT='事件锁' ; 
  • vrf表格(vrfs)记录了vrf的公钥和私钥信息,其中srv_name为唯一索引(系统写的)。多个实例如果连接到同一个mysql实例,那么他们共享同一个vrf公私钥,各个实例生成vrf是一致的

CREATE TABLE if NOT exists  `vrfs`(
  `id` int unsigned NOT NULL AUTO_INCREMENT COMMENT '主键',
  `privatek` blob NOT NULL COMMENT '私钥',
  `publick` blob NOT NULL COMMENT '公钥',
  `srv_name` varchar(128) NOT NULL COMMENT '服务名称,唯一索引',
  PRIMARY KEY (`id`),
  UNIQUE KEY `uniq-s` (`srv_name`) COMMENT '利用服务名称作唯一索引'
) ENGINE=InnoDB AUTO_INCREMENT=1 DEFAULT CHARSET=utf8mb4 COLLATE=utf8mb4_general_ci COMMENT='vrf表格';

2.2.3.2. 预言机状态流转模块

预言机服务监听事件,取数据,回传数据到链上整个流程抽象成为一个有限状态机来进行实现,状态迁移如下图
预言机内部状态流转

预言机内部状态流转

2.2.3.3. 取数据模块

预言机服务可以支持四种取数据模式。通过解析指定的查询需求,实例化相应的接口实现类取数据

  • 支持通过http接口取xml,json,html类型数据

  • 支持通过mysql数据源取数据

  • 支持跨链(长安链)调用链上合约查询数据

  • 支持vrf数据取/验
    取数据模块

取数据模块

2.2.3.4. 预言机接口模块

预言机服务的接口模块提供两种类型的接口。两类接口分别都有token验证(token为服务配置中的对应项)

  • 安装、升级预言机合约接口token配置项目为smart_oracle.yml文件中httpServer对象的admin_token

  • 辅助开发接口,用于查看通过预言机可以取的数据样式(不借助智能合约,方便开发测试)token配置项目为smart_oracle.yml文件中httpServer对象的assist_token
    api接口模块

api接口模块

2.2.3.5. 预言机告警模块

预言机服务在将数据通过调用预言机合约回调链的时候可能会发生错误,我们依据fibonacci重试的策略进行重试,当重试次数超过用户配置的最大值(配置项为fibonacci_limits)时候,会根据用户配置(配置项为alarmer)的报警方式进行报警
告警模块

告警模块

2.3. 代码整体目录结构

.
├── alarms # 告警模块的代码包
├── config # 读取配置模块的代码包
├── config_files # 配置文件   ├── crypto-config # 使用chainmaker-cryptogen 工具生成的证书文件   ├── sdk-config # 链sdk配置      ├── sdk_config_chain1.yml # 链1的sdk      └── sdk_config_chain2.yml # 链2的sdk   └── smart_oracle.yml # 预言机服务的配置文件
├── contract_process # 预言机服务核心业务逻辑的代码包
├── custom.cnf # 可以参考这个配置来配置docker中的mysql数据库(5.7 及以后)
├── databases # 连接数据库模块的代码包
├── docker-compose.yml # docker-compose 模板文件
├── Dockerfile # docker 镜像文件
├── fetch_data # 取数据模块代码包
├── http_server_process # 预言机http服务接口代码包
├── install-upgrade-oracle-contract.sh #预言机合约安装、升级脚本
├── logger # 日志模块代码包
├── main.go # 服务入口
├── Makefile 
├── models # 预言机数据模型包
├── mysql-data-volumes # 默认的docker-compose启动mysql数据库的数据挂载点   └── data
├── readme.md
├── scripts # mysql建库脚本   └── init.sql
├── standard_oracle_contract # 系统自带的合约文件及代码   ├── oracle_contract_file
│      └── oracle_contract_v1 # 编译过的预言机合约可执行文件   ├── oracle_contract_src.zip # 预言机合约源代码   └── use_demo_src.zip # 用户使用预言机合约的示例源代码   └── use_demo.7z # 编译压缩后的示例智能合约文件
└── ut_cover.sh # 单元测试脚本