6. 同步模块
本文档基于
chainmaker-go v2.0.0梳理,Commit 号:9bc0466ec
Sync 模块负责新增节点、高度落后节点的区块追赶同步工作。Sync模块实现消息模块的 Subscriber 接口,通过网络模块在节点间传递 NetMsg_SYNC_BLOCK_MSG 消息类型的消息,消息包含 SyncMsg_NODE_STATUS_REQ:请求节点状态,SyncMsg_NODE_STATUS_RESP:响应节点状态,SyncMsg_BLOCK_SYNC_REQ:请求区块数据,SyncMsg_BLOCK_SYNC_RESP:响应区块数据,四种具体处理逻辑
收到数据后,对于节点高度数据,Sync 模块会将其放入缓存,提供需同步区块的节点信息。对于指定高度的区块数据,经过区块数据校验,将其落库到本地存储中,继而更新 Sync 模块的状态数据
6.1. 模式拆解
6.1.1. 普通/快速同步
相比较普通同步而言,快速同步除了同步区块数据,还同步了读写集。因此不需要在合约引擎中执行交易就能获得交易对应的执行结果,减少了执行合约引擎的资源消耗,能够提高同步效率
普通/快速同步的切换方式:
node:
fast_sync:
enabled: true/false
6.1.2. 代码流程图:

6.1.3. 普通/快速同步流程交互

6.1.4. 轻量化同步(Pending)
不需要同步交易的 Payload, 降低网络通信量
6.2. 模块解读
逻辑控制对象解读
控制流程梳理
6.2.1. 逻辑控制服务解读
6.2.1.1. 同步模块服务
type BlockChainSyncServer struct {
chainId string
net protocol.NetService // 网络服务,向其他节点获取/发送数据,由外部模块提供实现
msgBus msgbus.MessageBus // 内部消息服务,提供订阅指定 Topic 的功能,由外部模块提供实现
blockChainStore protocol.BlockchainStore // 存储服务,提供本地区块的读写,由外部模块提供实现
ledgerCache protocol.LedgerCache // 节点本地最高快的缓存
blockVerifier protocol.BlockVerifier // 区块验证服务,校验区块有效性
blockCommitter protocol.BlockCommitter // 区块提交服务,提交验证有效的区块
log *logger.CMLogger
conf *BlockSyncServerConf // Sync 模块基础配置
start int32 // 服务是否启动的原子数标记位
close chan bool // 关闭信号通道
scheduler *Routine // 调度服务通道,包含处理信号接收,处理入口等逻辑
processor *Routine // 处理服务通道,处理区块
}
主要的方法入口:
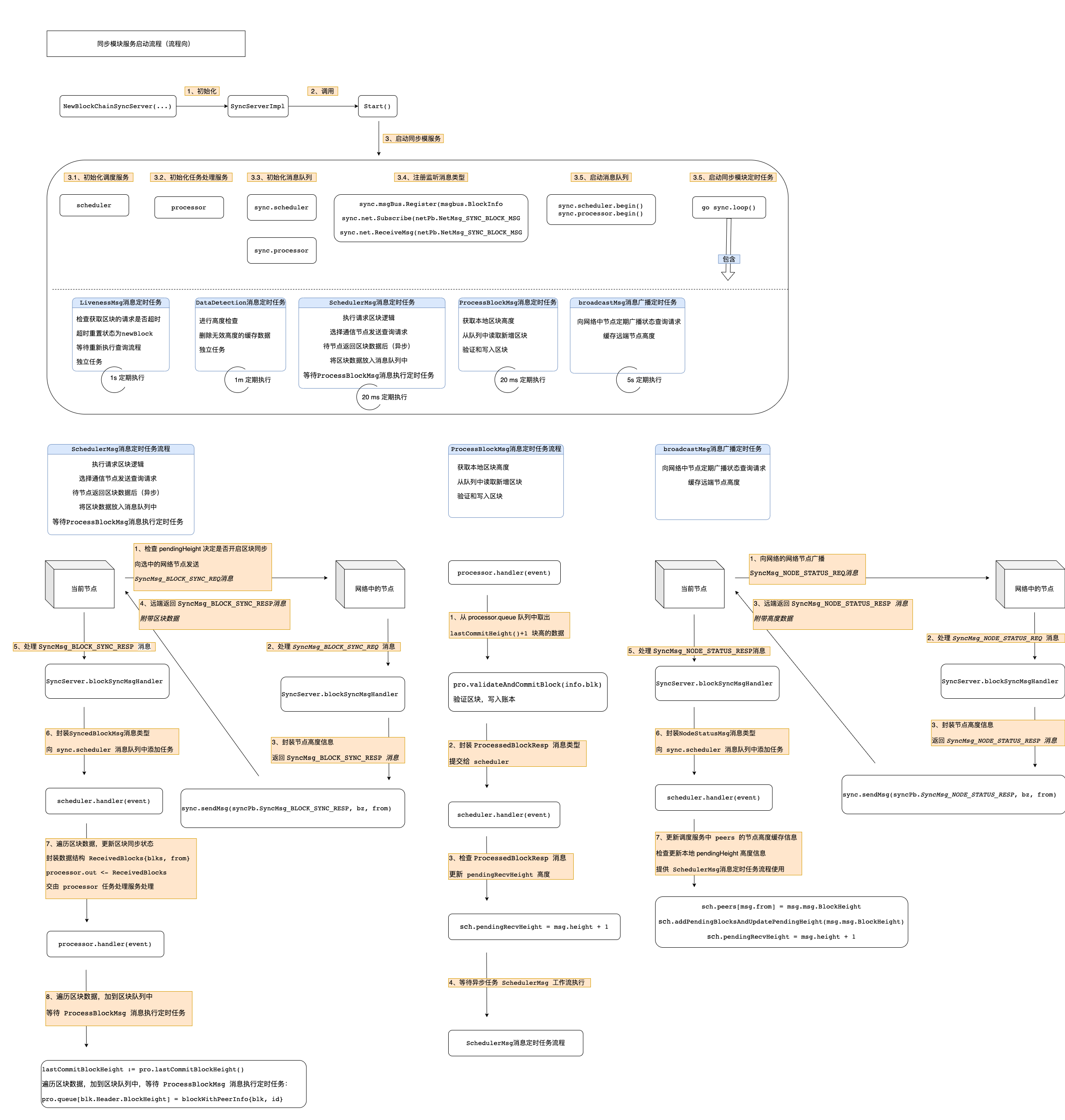
func (sync *BlockChainSyncServer) Start() error {
// 检查服务是否启动
check sync.start
// 1. 初始化配置
// 1)初始化任务调度服务入口
processor := newProcessor()
scheduler := newScheduler()
// 2)初始化消息队列
sync.scheduler = NewRoutine("scheduler", scheduler.handler, scheduler.getServiceState, sync.log)
sync.processor = NewRoutine("processor", processor.handler, processor.getServiceState, sync.log)
// 2. 注册监听消息
// 1)在 msgBus 中注册监听 "msgbus.BlockInfo" 的Topic
sync.msgBus.Register(msgbus.BlockInfo, sync)
// 2) 在 Net 服务中注册监听 “netPb.NetMsg_SYNC_BLOCK_MSG” 消息类型
sync.net.Subscribe(netPb.NetMsg_SYNC_BLOCK_MSG, sync.blockSyncMsgHandler)
sync.net.ReceiveMsg(netPb.NetMsg_SYNC_BLOCK_MSG, sync.blockSyncMsgHandler)
// 3. 启动消息队列
sync.scheduler.begin()
sync.processor.begin()
// 4. 启动 同步模块的定时任务
go sync.loop()
}
6.2.1.2. 调度服务
// scheduler Retrieves block data of specified height from different nodes
type scheduler struct {
peers map[string]uint64 // 网络中节点的高度 {"node1": 101, "node2": 102, "node3": 103}
blockStates map[uint64]blockState // 指定高度的处理状态 {101: Received, 102: Pending, 103: New}
pendingTime map[uint64]time.Time // 指定高度的处理发起时间 {101: time1, 102: time2, 103: time3}
pendingBlocks map[uint64]string // 指定高度的查询节点ID {101: "node1", 102: "node2", 103: "node3"}
receivedBlocks map[uint64]string // 指定高度已收到区块记录的缓存 {101: "node1", 102: "node2", 103: "node3"}
lastRequest time.Time // 批量请求发起时间
pendingRecvHeight uint64 // 本地当前最高块 + 1,下一个请求批次的起始高度
maxPendingBlocks uint64 // 最大区块处理数量,等同于 blockStates 的长度
BatchesizeInEachReq uint64 // 最大单次请求批次区块数量
peerReqTimeout time.Duration // 网络中区块高度查询超时时间
reqTimeThreshold time.Duration // 是否开始同步的检查项,time.Now - lastRequest > reqTimeThreshold == true 开始同步
log *logger.CMLogger
sender syncSender // 同步模块对象实例
ledger protocol.LedgerCache
}
6.2.1.3. 处理服务
type processor struct {
queue map[uint64]blockWithPeerInfo // 收到的区块消息缓存
hasCommitBlock uint64 // 本地已经提交的区块高度记录
log *logger.CMLogger
ledgerCache protocol.LedgerCache // 本地账本缓存
verifyAndAddBlock // 校验和存储模块接口实例
}
6.2.1.4. 消息队列
// Routine Provide hosting of the service in goroutine
type Routine struct {
name string
handle handleFunc // 调度逻辑入口
queryState getServiceState
log *logger.CMLogger
start int32 // 服务启动标记位
queue *queue.PriorityQueue // 消息队列
out chan queue.Item // 结果队列,转发消息类型,scheduler 的消息由 processor 的 handle 再次处理,processor 由 scheduler 处理
stop chan struct{}
}
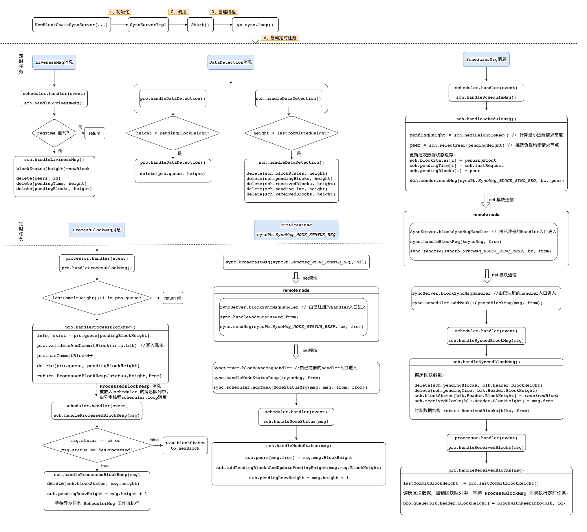
6.2.2. 控制流程梳理
6.2.2.1. handle 服务注册流程
handle 注册流程包含在同步服务的 Start() 函数中,在此单独拿出来:
1)同步模块服务的 handler 注册,收到 NetMsg_SYNC_BLOCK_MSG 信号,开启模块内处理工作流
sync.net.Subscribe(netPb.NetMsg_SYNC_BLOCK_MSG, sync.blockSyncMsgHandler)
sync.net.ReceiveMsg(netPb.NetMsg_SYNC_BLOCK_MSG, sync.blockSyncMsgHandler)
2)消息队列的 handler 注册,处理定时任务,sync.blockSyncMsgHandler,Routine.out 发起的处理流程
sync.scheduler = NewRoutine("scheduler", scheduler.handler, scheduler.getServiceState, sync.log)
sync.processor = NewRoutine("processor", processor.handler, processor.getServiceState, sync.log)
6.2.2.2. 同步服务模块 handler
同步模块的消息handler 负责处理从 net 模块监听到的 NetMsg_SYNC_BLOCK_MSG 类型的消息
func (sync *BlockChainSyncServer) blockSyncMsgHandler(from string, msg []byte, msgType netPb.NetMsg_MsgType) error {
// 检查服务是否启动
check sync.start
// 检查消息类型
check msgType != netPb.NetMsg_SYNC_BLOCK_MSG
// 解析 msg
unmarshal msg -> syncMsg
switch syncMsg.Type {
case syncPb.SyncMsg_NODE_STATUS_REQ:
// 返回本地高度
return sync.handleNodeStatusReq(from)
case syncPb.SyncMsg_NODE_STATUS_RESP:
// 在定时器任务队列中添加 NodeStatusMsg 任务,启动处理流程
return sync.handleNodeStatusResp(&syncMsg, from)
case syncPb.SyncMsg_BLOCK_SYNC_REQ:
// 返回区块数据(封装在 SyncMsg 中,包含相应的业务数据)
return sync.handleBlockReq(&syncMsg, from)
case syncPb.SyncMsg_BLOCK_SYNC_RESP:
// 在定时器任务队列中添加 SyncedBlockMsg 任务,启动处理流程
return sync.scheduler.addTask(&SyncedBlockMsg{msg: syncMsg.Payload, from: from})
}
}
6.2.2.3. 调度服务 handler
func (sch *scheduler) handler(event queue.Item) (queue.Item, error) {
switch msg := event.(type) {
case NodeStatusMsg:
// NodeStatusMsg任务流
// 更新 peers 中记录的节点ID和高度,更新 blockStates 初始化为 newBlock
sch.handleNodeStatus(msg)
case LivenessMsg:
// pending 状态区块超时检查
sch.handleLivinessMsg()
case SchedulerMsg:
// 发送 SyncMsg_BLOCK_SYNC_REQ 请求到远端
return sch.handleScheduleMsg()
case *SyncedBlockMsg:
// ReceivedBlocks任务流
// 更新高度对应区块状态为 receivedBlock,封装 ReceivedBlocks 数据提交给 processor 消息队列,由 handleReceivedBlocks 函数处理
return sch.handleSyncedBlockMsg(msg)
case ProcessedBlockResp:
// 处理 processor 消息队列提交的 ProcessedBlockResp 消息,检查本地区块写入结果,更新 pendingRecvHeight
return sch.handleProcessedBlockResp(msg)
case DataDetection:
// 检查 blockStates 数据,删除低于本地最高快的缓存数据
sch.handleDataDetection()
}
}
6.2.2.4. 处理服务 handler
func (pro *processor) handler(event queue.Item) (queue.Item, error) {
switch msg := event.(type) {
case *ReceivedBlocks:
// 将区块数据写入 processor.queue 队列
pro.handleReceivedBlocks(msg)
case ProcessBlockMsg:
// ProcessBlockMsg 工作流
// 从 processor.queue 中取出 pendingBlockHeight 块高的数据,
// 调用 validateAndCommitBlock 写入本地账本,封装 ProcessedBlockResp 消息返回
return pro.handleProcessBlockMsg()
case DataDetection:
// 检查 processor.queue,删除低块
pro.handleDataDetection()
}
}
6.2.2.5. 定时任务的独立线程
func (sync *BlockChainSyncServer) loop() {
var (
// 定时任务:触发区块处理工作流
doProcessBlockTk = time.NewTicker(sync.conf.processBlockTick)
// 定时任务: 触发远端状态查询工作流
doScheduleTk = time.NewTicker(sync.conf.schedulerTick)
// 定时任务: 广播高度查询消息
doNodeStatusTk = time.NewTicker(sync.conf.nodeStatusTick)
// 定时任务: 触发查询请求超时校验逻辑
doLivenessTk = time.NewTicker(sync.conf.livenessTick)
// 定时任务: 触发定时器调度服务中本地区块状态字典的高度检查,舍弃低于本地最高快的 kv 对
doDataDetect = time.NewTicker(sync.conf.dataDetectionTick)
)
for {
select {
case <-sync.close:
return
// Timing task
case <-doProcessBlockTk.C:
sync.processor.addTask(ProcessBlockMsg{})
case <-doScheduleTk.C:
sync.scheduler.addTask(SchedulerMsg{})
case <-doLivenessTk.C:
sync.scheduler.addTask(LivenessMsg{})
case <-doNodeStatusTk.C:
sync.broadcastMsg(syncPb.SyncMsg_NODE_STATUS_REQ, nil)
case <-doDataDetect.C:
sync.processor.addTask(DataDetection{})
sync.scheduler.addTask(DataDetection{})
// 消息中转和消费逻辑
case resp := <-sync.scheduler.out:
sync.processor.addTask(resp)
case resp := <-sync.processor.out:
sync.scheduler.addTask(resp)
}
}
}
6.2.2.6. 具体的任务工作流程解读
信号入口分为两块:1)自动任务,2)外部请求(外部请求的最开始也来自于自动任务)
自动任务
ProcessBlockMsg 工作流
BlockChainSyncServer.loop()
doProcessBlockTk
sync.processor.addTask(ProcessBlockMsg{})
pro.handleProcessBlockMsg() return ProcessedBlockResp // info, exist = pro.queue[pendingBlockHeight], check and commit block
scheduler.handler()
sch.handleProcessedBlockResp(msg) update pendingRecvHeight
SchedulerMsg 工作流
BlockChainSyncServer.loop()
doScheduleTk
sync.scheduler.addTask(SchedulerMsg{})
scheduler.handler()
sch.handleScheduleMsg() 更新 blockStates -> pendingBlock
sch.sender.sendMsg(syncPb.SyncMsg_BLOCK_SYNC_REQ, bz, peer) WithRwset == false
BlockChainSyncServer.blockSyncMsgHandler(...) target node
sync.handleBlockReq(&syncMsg, from)
sync.sendMsg(syncPb.SyncMsg_BLOCK_SYNC_RESP, bz, from)
BlockChainSyncServer.blockSyncMsgHandler(...) source node
sync.scheduler.addTask(&SyncedBlockMsg{msg: syncMsg.Payload, from: from})
sch.handleSyncedBlockMsg(msg) 更新 blockStates -> receivedBlock return ReceivedBlocks{blks, from}
processor.handler()
pro.handleReceivedBlocks(msg)
pro.queue[blk.Header.BlockHeight] = blockWithPeerInfo{blk, from} 等待定时任务处理
SyncMsg_NODE_STATUS_REQ 定时广播工作流
BlockChainSyncServer.loop()
sync.broadcastMsg(syncPb.SyncMsg_NODE_STATUS_REQ, nil)
BlockChainSyncServer.blockSyncMsgHandler(...) node in the net
sync.handleNodeStatusReq(from)
sync.sendMsg(syncPb.SyncMsg_NODE_STATUS_RESP, bz, from)
BlockChainSyncServer.blockSyncMsgHandler(...) source node
sync.handleNodeStatusResp(&syncMsg, from)
sync.scheduler.addTask(NodeStatusMsg{msg: msg, from: from})
scheduler.handler()
sch.handleNodeStatus(msg) update local cache
sch.peers[msg.from] = msg.msg.BlockHeight
sch.addPendingBlocksAndUpdatePendingHeight(msg.msg.BlockHeight) 更新 blockStates -> newBlock,等待进入 SchedulerMsg 工作流